Quartus II 10.0 Quick Start
1. Quartus II 를 실행한다.
2. 디지털시스템설계를 수행할 프로젝트를 생성한다.
미리 기술 된 Verilog 코드가 있으면 추가하고, FPGA 디바이스 및 EDA Tool 등을 세팅한다.



0123
3. 이 프로젝트는 Block Digram/Schematic File 로 진행한다.

01
4. 프로젝트 회로를 구성하고 컴파일을 수행한다.
Verilog Code를 Symbol로 변환하고,
Schematic 창에서 Symbol(module, input, output) 을 추가하고 회로를 구성한 후 합성을 진행한다.



0123
5. 프로젝트 핀을 할당한 후 컴파일을 진행한다.

01
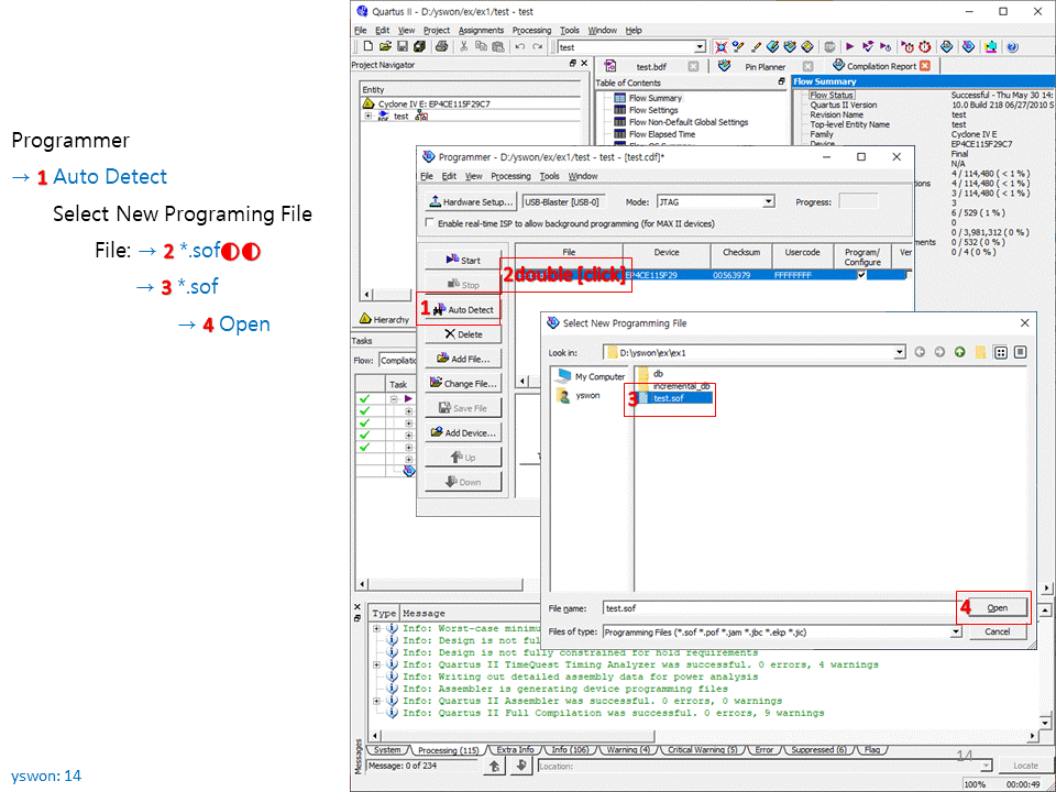
6. FPGA 보드에 컴파일 된 sof 파일을 다운로드한다.
PC 와 FPGA Board를 USB-Blaster를 연결하고, FPGA Board에 다운로드한 후 출력 결과를 확인하며 디버깅한다.


012
[참조]
https://www.intel.com/content/www/us/en/programmable/downloads/download-center.html
반응형
'원s > FPGA' 카테고리의 다른 글
| [DE2-115] Lab.2-2: Counter (0) | 2020.05.16 |
|---|---|
| [DE2-115] Lab.2-1: Counter (0) | 2020.05.16 |
| [DE2-115] Lab.1-2: Clock Divider (0) | 2020.04.19 |
| [DE2-115] Lab.1-1: Clock Divider (0) | 2020.04.18 |